Hello,
I am Hui Hui!

Experienced fullstack software engineer dedicated to building scalable applications that deliver exceptional user experiences. With 2+ years of professional experience, I've expanded from crafting intuitive interfaces to delivering end-to-end solutions across frontend and backend systems. I excel at solving complex technical challenges, optimizing performance, and leveraging modern technologies to deliver exceptional results. Committed to continuous growth, I eagerly pursue new skills and methodologies to stay ahead in this dynamic industry.

Hui Hui's self portrait

My Work Experiences

Oct2024-Present

Software Engineer

Ruckus Networks Singapore Pte. Ltd. • 1 yrs 2 mos

Oct 2024 - Present
  • Delivered full-stack features across multiple services, including major strategic initiatives (Data Connector, MDU 360) enabling new customer segments and data exports
  • Built complete Azure Storage integration with UI, subscription management APIs, and retry functionality for data exports
  • Enhance UI performance for large datasets and fixed production bugs
  • Remediated CVEs and security vulnerabilities across multiple repositories, ensuring compliance standards
  • Developed PR reviewer agent using Google ADK and Vertex AI to automate code reviews and reduce cycle time
  • TypeScript, React, Jest, NodeJS, PostgreSQL, Druid, Git, Kubernetes, Helm
chevron icon
Jul2023-Jun2024

Software Engineer, Map Creator

Motional Singapore Pte. Ltd. • 1 yrs

Jul 2023 - Jun 2024
  • Effectively resolved technical issues and improved user experience through systematic bug fixes and enhancements
  • Demonstrated strong software development skills by implementing new features to expand functionality and optimize processes
  • Ensured project success by providing comprehensive documentation for developers and users, facilitating seamless integration and understanding
  • Contributed to team's technical advancement by laying groundwork for future features and actively participating in discussions and presentations
  • TypeScript, React, Redux, RxJS, ReactLeaflet, CSS, Git, Figma, Jest
chevron icon
Aug2022-Apr2023

Software Development Intern, Map Creator

Motional Singapore Pte. Ltd. • 9 mos

Aug 2022 - Apr 2023
  • Developed and implement software features that enhance user experience, ensuring optimal functionality and debugging where necessary
  • Leveraged React Leaflet and RxJS to construct interactive map objects and validations in the web application, streamlining map annotation processes for greater efficiency
  • TypeScript, React, Redux, RxJS, ReactLeaflet, CSS, Git, Figma, C#, MVC, PostgreSQL
chevron icon
May2022-Jul2022

Frontend Engineer Intern (Trust and Safety Platform)

TikTok Pte. Ltd. • 3 mos

May 2022 - Jul 2022
  • Implemented cross-platform web-based features, user interfaces, Node.js and Golang based services to support community safety in TikTok
  • Responsible for optimizing scalability, reliability and responsiveness of web-based application pages, and to deliver compelling end user experience
  • Implemented complex web applications with efficient and reusable front-end systems
  • Collaborated with product design, product management, and software engineering teams to deliver compelling user-facing products;
  • JavaScript, React, HTML/CSS, Git, Figma
chevron icon
Jun2021-Jan2022

R&D Software Engineering Intern

Makino Asia Pte Ltd • 8 mos

Jun 2021 - Jan 2022
  • Successfully executed website development, bringing concepts to full deployment with precision and efficiency
  • Conducted thorough error-checking and accuracy assessments, promptly resolving any issues to ensure seamless website performance
  • HTML, CSS, ASP.NET (C#), Figma, TFVC
chevron icon
Aug2020-May2022

Frontend Lead

NUS Raffles Hall Developers (RHDevs) • 1 yrs 10 mos

Aug 2020 - May 2022
  • Innovatively led the creation of a Progressive Web Application, improving the digital experience for 400 residents, with features like facility booking
  • Collaborated with backend developers and designers to build the web application
  • Led a team to create a comprehensive feature to help ease supper collation amongst hall resident (March - July 2021)
  • Skillfully managed a website to effectively train and onboard new team members on React and Redux (RHDevs training website repository)
  • TypeScript, React, Redux, CSS (styled-components), Git, Figma
chevron icon

My Projects

PayUp

A bill splitting application built with Flutter, Firebase and GoLang backend. Aimed to simplify the process of splitting bills with friends and family.

Bill Splitting Feature UI

CAPTVRE VR Photography Project

A Virtual Reality photography based project, created using Unity, geared towards delivering a true-to-life photography experience for beginners to learn how to use a camera and for professionals to hone their craft in a VR environment.

Raffles Hall Application (Supper Feature)

A web application created with ReactJS and Redux, aimed to simplify supper order collation by allowing user to create a supper group, join existing supper groups, add order to supper group and track payments after the order has been completed.

Supper Collation Feature UI

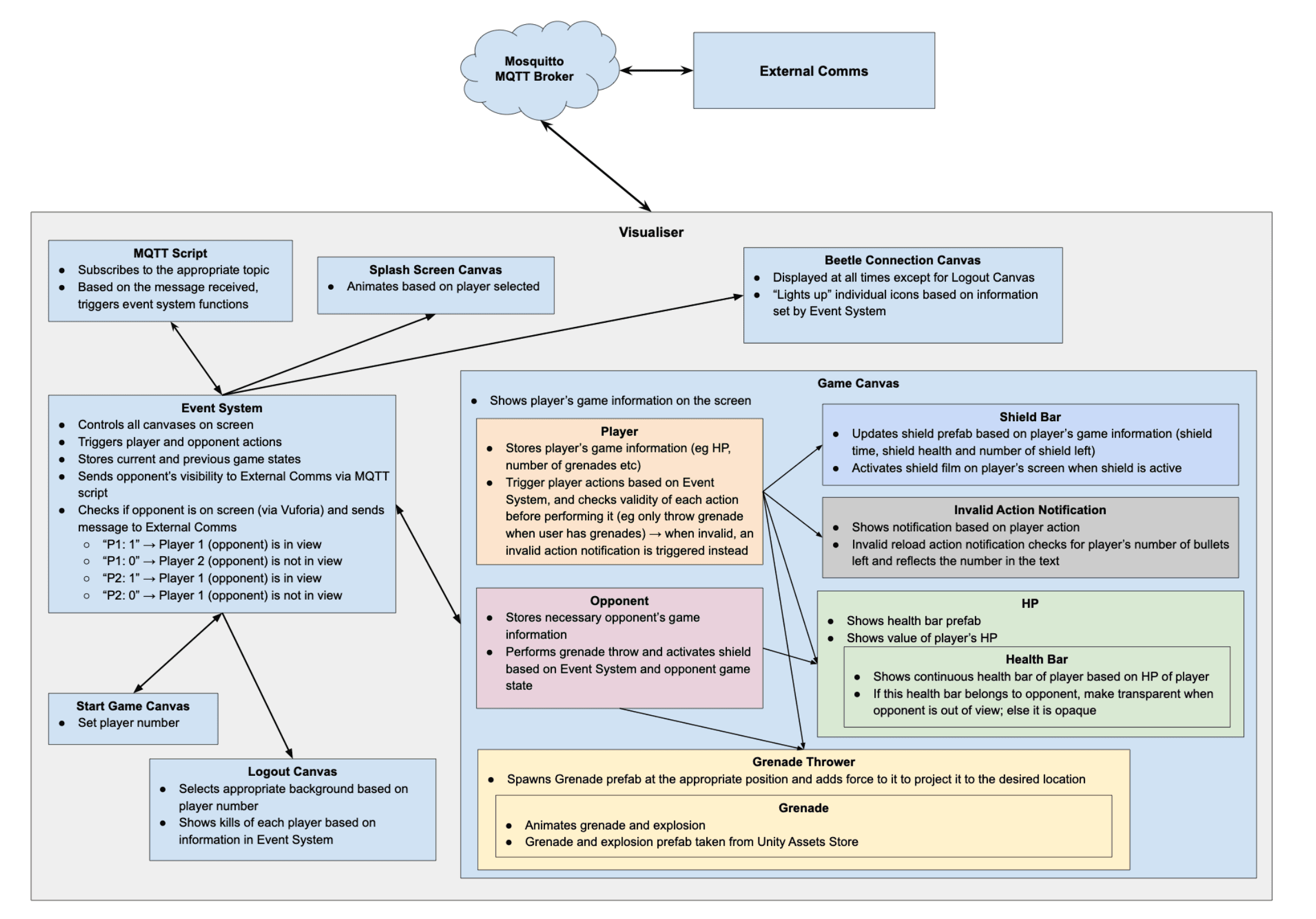
Laser Tag Capstone Project

A laser tag game that uses hardware to detect movements and shots by a player, Artificial Intelligence to categorize the action into "Shield", "Grenade" or "Reload", and Agumented Reality to show game play, created with Unity.

Unity Project StructureUnity User Interface

RunTogether Design Project

An application design with the idea of allowing you and your friends to start running at different locations at the same time, yet still feel as though you are all running together using Virtual Reality. This idea was entered into Huawei Future Interaction Design Award as part of the CS3240 Interaction Design class (Fall semester, 2021/2022) at the School of Computing, National University of Singapore, and was awarded 3rd out of 128 designs.

HikingHelper Design Project

An application designed to simplify the logistics of hiking for both amateur and experienced hikers alike. With HikingHelper, users are able to find suitable hiking trails via a comprehensive trail catalog, provide accurate navigation for hiking trails, as well as get live updates about hiking trails and the weather.

NUSPlanner Orbital Project

This was where my web development journey all started... Web-based tool designed to help students create and keep track of their favourite timetables according to the modules and preferences they choose. Built using the MERN stack, module data collected is stored in a MongoDB database, which are retrieved when users create a customized timetable. After the user inputs specific restrictions, a timetable is generated using a greedy algorithm and reflected in the results page.

NUSPlanner Poster

My Skills

Programming Languages

CSS3 icon
CSS3 icon
HTML5 icon
HTML5 icon
TypeScript icon
TypeScript icon
JavaScript iconJavaScript gif
Python iconPython gif
C Sharp icon
C Sharp icon

Tools

React icon
React icon
Redux icon
Redux icon
NodeJS icon
NodeJS icon
PostgreSQL icon
PostgreSQL icon
SASS icon
SASS icon

Languages

English (Fluent), Chinese/Mandarin (Fluent)

My Education

2019-2023

National University of Singapore (NUS)

Bachelors in Computer Engineering (Second Upper)

2019 - 2023

Activities and societies:

Raffles Hall Resident AY21/22:

  • Frontend Lead of Raffles Hall Developers
  • Member of Raffles Hall Handball Team
  • Member of Raffles Hall Basketball Team
  • Member of Raffles Hall ComMotion

Raffles Hall Resident AY20/21:

  • Vice-Captain of Raffles Hall Basketball Team
  • Member of Raffles Hall Developers (Frontend developer)
  • Member of Raffles Hall Handball Team
  • Member of Raffles Hall Soccer Team

Eusoff Hall Resident AY19/20:

  • Member of Eusoff Hall Basketball Team
  • Dance Member of Eusoff Hall Dance Production
chevron icon
2017-2018

Saint Andrew's Junior College

GCE A Level, Science (Physics, Chemistry, Mathematics, Economics)

2017 - 2018

Activities and societies:

  • Orientation Group Leader
  • Class Leader
chevron icon
2013-2016

St. Margaret's Secondary School

GCE O Level

2013 - 2016

Activities and societies:

Member of SMSS Basketball Team

  • 2015 and 2016 South Zone 'B' Division Championships (Girls)
  • 2013 and 2014 South Zone 'C Division Championships (Girls)
chevron icon

Contact Me!

You can find me onGithub IconGitHuborLinkedIn IconLinkedIn

or email me atMail iconhuihuiwork@yahoo.com

Otherwise, you can fill in this form and I will get back to you as soon as I can!